营销推广

还在为推广发愁?这款二维码生成器让营销破圈

2025-04-09 17:48:12 MR6 阅读:451
还在为推广发愁?这款二维码生成器让营销破圈

在这个信息飞速流转的时代,二维码已经成为连接线上线下、传递信息的关键桥梁。无论是商务推广、生活分享还是创意表达,一个好用的二维码生成工具都至关重要。今天就给大家分享一款功能超强大的二维码生成器,轻松解决各类二维码需求!立即点击体验!



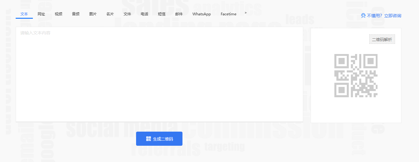
这款二维码生成器的功能丰富到超乎想象,支持文本、网址、电话、短信、邮件、地点等 13 种类型。不管你是想随时随地分享一段文字内容,还是引导用户访问特定网页,又或是通过二维码分享文件、社交名片,它都能轻松实现。就算想生成视频二维码,让用户在线播放无卡顿高清视频,它也不在话下,全方位适配各种场景。


个性化定制是它的一大亮点。从二维码的颜色选择,到框架设计,再到添加品牌标识 —— 上传 logo,都能自由设置。还有添加文字、外框、码点等细节设计,多种美化模板供你挑选,比如经典样式、简约样式、黑白样式等,让你的二维码告别千篇一律,彰显独特个性,完美契合品牌风格。


对于操作小白来说,上手难度为零。它的交互界面设计精妙,简洁易用,输入信息方便快捷,生成二维码的速度更是快到飞起。哪怕是第一次接触,也能迅速掌握,轻松制作出满意的二维码。


不仅如此,它还自带智能数据分析功能,这可是营销推广的得力助手。通过多维智能数据分析,能深入了解用户行为。像用户分布统计,能精确到每个省份、城市的用户行为数据,助力精细化运营与本地化推广;推广效果统计,可以追踪用户扫码频率和来源,为活动效果提供实时反馈,方便及时调整营销策略;使用设备统计,则能分析不同设备类型的用户偏好,针对不同渠道优化调整,提升用户访问体验。



如此强大又实用的二维码生成器,绝对是营销推广、日常分享的宝藏工具。还在等什么?赶紧去体验,开启你的营销智能之旅,让二维码为你的事业和生活添砖加瓦!立即点击体验!

相关文章

中小企业考勤排班效率升级:CodaERP 全流程解决方案详解
营销推广

中小企业考勤排班效率升级:CodaERP 全流程解决方案详解

2026-03-31 16:43:18 阅读:36
拼豆图纸太难找?这款在线工具太省心,图片一键变拼豆图纸
营销推广

拼豆图纸太难找?这款在线工具太省心,图片一键变拼豆图纸

2026-03-31 15:26:31 阅读:38
程序员效率天花板!免费一站式 CodaYun 新标签页工具,全场景工具集合开箱体验
营销推广

程序员效率天花板!免费一站式 CodaYun 新标签页工具,全场景工具集合开箱体验

2026-03-31 15:08:20 阅读:31
百度 百度热点
抖音热榜 抖音热榜
新浪微博 新浪微博
今日头条 今日头条
腾讯新闻 腾讯新闻
知乎热搜 知乎热搜
36氪 36氪
雪球网 雪球网

最新帖子

字节向企业开放Seedance 2.0 API:10秒视频耗50万Token,完整能力需百万保证金
业界动态

字节向企业开放Seedance 2.0 API:10秒视频耗50万Token,完整能力需百万保证金

2026-04-03 11:21:55 阅读:15
中小企业考勤排班效率升级:CodaERP 全流程解决方案详解
营销推广

中小企业考勤排班效率升级:CodaERP 全流程解决方案详解

2026-03-31 16:43:18 阅读:36
拼豆图纸太难找?这款在线工具太省心,图片一键变拼豆图纸
营销推广

拼豆图纸太难找?这款在线工具太省心,图片一键变拼豆图纸

2026-03-31 15:26:31 阅读:38
程序员效率天花板!免费一站式 CodaYun 新标签页工具,全场景工具集合开箱体验
营销推广

程序员效率天花板!免费一站式 CodaYun 新标签页工具,全场景工具集合开箱体验

2026-03-31 15:08:20 阅读:31
AI创作者身价暴涨背后:视频平台的“抢人游戏”与权力天平
业界动态

AI创作者身价暴涨背后:视频平台的“抢人游戏”与权力天平

2026-03-30 10:49:39 阅读:49
CodaYun 免费在线云盘:为高效创作者打造的无门槛存储解决方案
营销推广

CodaYun 免费在线云盘:为高效创作者打造的无门槛存储解决方案

2026-03-27 11:53:05 阅读:49